Create Extension / Plugin for Simple Html to Nws

Create extension/plugin using html javascript, vbscript, IronPython, Vb.net and C#

Html Javascript Extension

Html Extension need to be in folder:
C:\Users\[username]\Documents\Cato Saelid\Simple Html to Nws\HtmlExt
Best practice will be to create a folder for your extension in "HtmlExt" folder


You use window.external to connect to the object that Simple Html to Nws Plus expose for scripting

            
                    /* get referece to editor */

                    var d=window.external
                    /*
                   
                    var t=d.selectstart; // Where Selection starts

                    var e=d.selectlength; // Selection length
                  
                    // Select all text in editor
                    // d.selectall();

                    // Replace selectd text in editor
                    d.selectedtext=""Hi from javascript!""

                   // Get all text
                   // var t= d.text

                    // Display Color Dialog with a Color
                    // return selected color
                    var c=d.colordialog("#cc3333");
                   
                    // Display Browse for File Dialog
                    var f=d.filedialog();

                    //  read a document into doc
                    var doc=d.readfile(f);

                    // Show Display Filter Dialog with a filter
                    // Return filter selected
                    var ft=d.filterdialog("progid:DXImageTransform.Microsoft.Barn(Duration = 5, Motion = out, Orientation = vertical)");
                    
                    */
                
        

Setting file for the html extension: ExtensionName.xml
            
                    <?xml version="1.0" encoding="utf-8" ?>
                    <settings>
                        <name value="Name for your Extension" />
                        <icon value="Iconusedbythemenu.ico" />
                        <document value="Pagename.html" />
                        <tips value="A tip that are displayed in Menu" />
                        <selection value="false" />
                        <height value="780" />
                        <width value="1080" />
                    </settings>
                
            

IronPython Extension

IronPython Extension need to be in folder:
C:\Users\[username]\Documents\Cato Saelid\Simple Html to Nws\PythonExt
Best practice will be to create a folder for your extension in "PythonExt" folder


Add Reference To File SHNC.dll and import SHNC
Simple Html to Nws Plus will look for a class with name TextPlugin
Create class TextPlugin(SHNC.ITextPlugin):


import clr
clr.AddReference("System")
clr.AddReference("System.IO")
clr.AddReference("System.ComponentModel")
clr.AddReference("System.Drawing")
clr.AddReference("System.Windows.Forms")
clr.AddReferenceToFile("SHNC.dll")

from System.IO import *
from System.ComponentModel import *
from System.Drawing import *
from System.Windows.Forms import *
import SHNC

class Form1(Form):

     def __init__(self):
         self.InitializeComponent()
     
     def InitializeComponent(self):
         self.components = Container()

         # 
         # Form1
         # 
         self.Name="Form1"
         self.Location=Point(15,15)
         self.Text='''Simple Text Editor'''
         self.Visible=True
         self.editor=SHNC.ITextHost

         # 
         # contextMenuStrip1
         # 
         .....................................
         ............................

class TextPlugin(SHNC.ITextPlugin):
    def __init__(self):
       self.Menu=ToolStripMenuItem()
       self.Menu.Name="MyTexteditor"
       self.Menu.Text="My Text editor"
       self.Menu.Image=base64toimage(Texteditor1image)
       self.Menu.Click += self.Texteditor1menuPressed
       self.Name="Texteditor1"
       self.UseHaveSelection=False
       self.txt=SHNC.ITextHost

    def Initialize(self,Host):
       self.editor=Host

    def Texteditor1menuPressed(self, sender,args):
       frmForm1 =Form1()
       frmForm1.editor=self.txt
       frmForm1.Show()




def base64toimage(str64):
     return Bitmap(MemoryStream(Convert.FromBase64String(str64)))


def base64toicon(str64):
     return Icon(MemoryStream(Convert.FromBase64String(str64)))
 
     
        

Setting file for IronPython extension: ExtensionName.pysettings
            
                        <?xml version="1.0" encoding="utf-8" ?>
                        <PythonItem ScriptFile="extensionName.py" />
                       
                    
            

IronPython Form Designer

Use Form Designer plugin to create and design the outline for your IronPython extension for Simple Html to Nws Plus

IronPython Form Designer to create extension

I had never looked at any Python language before I tried to write this plugin for Simple Html to Nws Plus. The goal was only to have a simple tool to let me design the outline and create the python script for a extension that Simple Html to Nws Plus can load. That are basicly what this plugin does, not all properties in the property editor are implemented.

  1. Open and Save Project *.form
  2. Save Ironpython script *.py (*.pysettings will also be created)
  3. Write some code for the controls events that are added

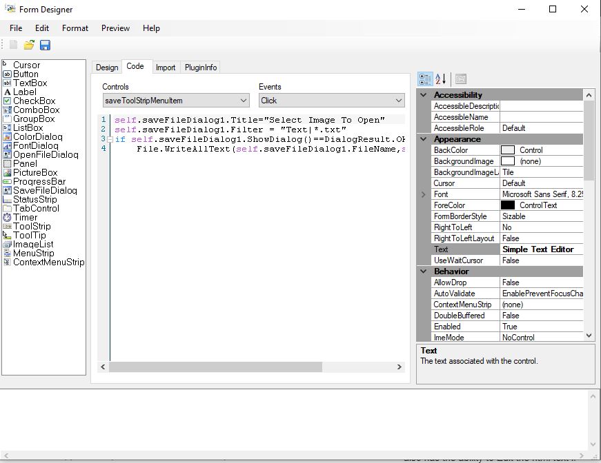
IronPython Form Designer Code View

Add some code

IronPython Form Designer codeview

VB.net Plugin for Simple Html to Nws Plus

VB.net plugin dll need to be in where progam .exe folder\Plugins
Best practice will be to create a folder for your extension in "Plugins" folder
Add Reference To File SHNC.dll and import SHNC


Imports SHNC
Imports System.Windows.Forms
Imports System.ComponentModel.Composition

<Export(GetType(ITextPlugin))>
Public Class SimplePlugin
    Implements SHNC.ITextPlugin

    Private WithEvents txt As SHNC.ITextHost
    Private WithEvents mnu As New ToolStripMenuItem
    Private myname As String = "Simple Plugin"
    Public Sub Initialize(Host As SHNC.ITextHost) Implements SHNC.ITextPlugin.Initialize
        txt = Host
    End Sub

    Public ReadOnly Property Menu As System.Windows.Forms.ToolStripMenuItem Implements SHNC.ITextPlugin.Menu
        Get
            Return mnu
        End Get
    End Property

    Public ReadOnly Property Name As String Implements SHNC.ITextPlugin.Name
        Get
            Return myname
        End Get
    End Property

    Public Sub New()
        mnu.Text = myname
        mnu.Image = My.Resources.paper_icon
        mnu.ToolTipText = "My test plugin"
    End Sub

    Private Sub mnu_Click(sender As Object, e As System.EventArgs) Handles mnu.Click
        ' Your code goes here
    End Sub

    Public ReadOnly Property UseHaveSelection As Boolean Implements SHNC.ITextPlugin.UseHaveSelection
        Get
	    ' Return True if menu only should be enabled if we have a selection otherwise set this to false
            Return True
        End Get
    End Property
End Class

C# Plugin for Simple Html to Nws Plus

C# plugin dll need to be in where progam .exe folder\Plugins
Best practice will be to create a folder for your extension in "Plugins" folder
Add Reference To File SHNC.dll and import SHNC

VB.net to C# coverter Output

    
        using SHNC;
        using System.Windows.Forms;
        using System.ComponentModel.Composition;

        namespace TestCplugin
        {
        [Export(typeof(ITextPlugin))]
        public class SimplePlugin : SHNC.ITextPlugin
        {
        private SHNC.ITextHost txt;
        private ToolStripMenuItem mnu = new ToolStripMenuItem();
        private string myname = "Simple Plugin";
        public void Initialize(SHNC.ITextHost Host)
        {
            txt = Host;
        }

        public System.Windows.Forms.ToolStripMenuItem Menu
        {
        get
        {
            return mnu;
        }
        }

        public string Name
        {
        get
        {
            return myname;
        }
        }

        public SimplePlugin()
        {
            mnu.Text = myname;
            mnu.Image = global::TestCplugin.Properties.Resource.paper_icon;
            mnu.ToolTipText = "My test plugin";
            mnu.Click += mnu_Click;
        }

        private void mnu_Click(object sender, System.EventArgs e)
        {
            MessageBox.Show(txt.SelectedText);
        }

        public bool UseHaveSelection
        {
        get
        {
            // Return True if menu only should be enabled if we have a selection otherwise set this to false
            return true;
        }
        }
        }

        }