Add DXImageTransform filters easy using filter dialog
Add DXImageTransform filters easy using transition dialog.
Goto menu Tools>Insert Filter

Selected a filter to use

When done click "OK button" to insert selected filter
To edit and open the filter in filter dialog again select the filter before you goto menu Tools>Insert Filter
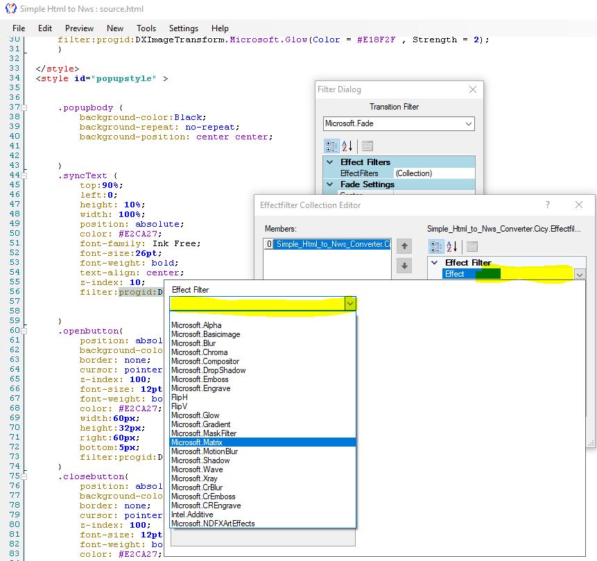
To add one or several effect filter to an transion filter can also be done in the same dialog by clicking on "Effect Filters (Collection)"

To add a effect we need to click on "Add" button"

After clicked on "Add" button click effect where yellow are marked

Now click on the new dropdown and select effect to use

Edit Select effect

If finish click OK button if you want more effects click on Add button to add one more effect

To test and play the filters
